About the Fintesk API
An application programming interface (API) is a set of functionalities that a service owner provides so team's member can use its features and/or build software applications. An API details how a user makes requests and the responses they receive in return.
Fintesk is a sales CRM with an intuitive RESTful API, to help you build [an app].
Fintesk RESTful API
Our Fintesk RESTful API Reference can be accessed via our API, where you will find a list of endpoints and their descriptions.
Our API supports UTF-8 for character encoding.

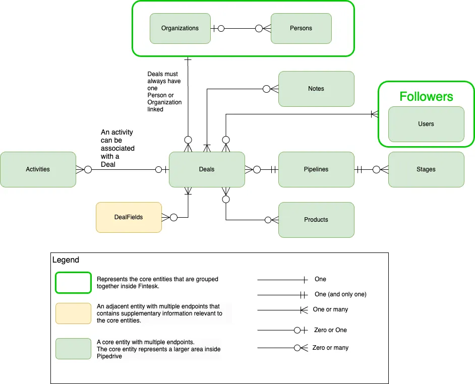
Fintesk Entity Relationship Diagram (ERD)
How Fintesk API works
Do take note that entity/entities may be called “item/items” or “type of item/items” for the end user in the Fintesk web.
At the base of your Fintesk account is a customer relationship management (CRM) database of your sales pipeline, processes and relationships. As organizing sales data is essential for sales activities, Fintesk helps to organize and link your data together for better visibility through the core and adjacent entities.
Core entities
Within the Fintesk API, we have core entities that consist of multiple endpoints. These core entities represent a larger area inside Fintesk and can be found in navbar menu in the Fintesk web app. Tied to them are adjacent entities that contain supplementary information relevant to the core entities.

Fintesk core entities ERD
The ERD above shows how core entities are connected within Fintesk.
- For example, in the case of activities, an activity can be associated with a deal. This goes the same for products.
- Persons and organizations are considered contacts and are often grouped together.
[Entity] Fields endpoints allow you to obtain the near-complete schema of the respective core entities. You can add, update and delete main and custom fields through these adjacent entities.
Read on to discover how deals, persons and organizations (contacts), activities, products and users are further connected to other core and adjacent entities.
Deals

Deals ERD
[Deals] are ongoing transactions pursued with a person or an organization. It’s tracked and processed through the Stages of a pipeline until it’s won or lost. Deals can be converted from leads via the Fintesk web app.
In Fintesk, deals contain all actions taken towards closing a sale, for example, activities, and notes, and have their own custom fields (DealFields). Products can also be attached to deals.
A deal can be linked with either a person or organization (contacts) but it must always have one contact linked with them. As a deal is associated with a contact, it will pull all information from the linked contact and, likewise, associate all actions performed on the deal with the linked contact.
Persons & organizations (contacts)

Persons & organizations (contacts) ERD
Persons are the specific customers of the sales process, while [organizations] are the companies that the persons work at. Persons and organizations are considered contacts and they rest in one centralized hub in the Fintesk web app. The ERD above depicts how different core and adjacent entities can either relate to contacts as a whole or persons/organizations specifically.
Both persons and organizations can have activities, notes and files attached to them and their respective main fields and custom fields (PersonFields and OrganizationFields).
OrganizationRelationships can only be linked to organizations.
Key aspects of Persons and organizations (contacts):
- A person can only be linked to one organization
- A deal must always have a person or an organization linked to it
- Both persons and organizations can have multiple deals open for them at the same time
Activities

Activities ERD
[Activities] are any actions a user does towards the closing of a sale. There are different types of activities (ActivityTypes) that can be performed, e.g. a phone call, a meeting or a task. You can have custom activity types and custom fields (ActivityFields) for activities. Users can schedule activities in relation to a person, an organization or a deal.
Key aspects of activities:
- Associating an activity with a deal will also associate the activity with the person and/or organization linked to the deal
Products

Products ERD
[Products] are goods and/or services that your company deals with. Products can have their own custom fields (ProductFields) and be attached to deals. Persons (contacts) can be added as participants and users can be added as followers for a product.
Users

Users ERD
A Company within fintesk comprises Users who may be grouped into teams. The ERD above depicts how different core and adjacent entities can relate to a company as a whole or users/teams specifically.
Users and teams can have their own specific PermissionSets and Roles, which are a part of the visibility groups’ feature. Users can also have their own UserSettings.